Password Storage
Overview

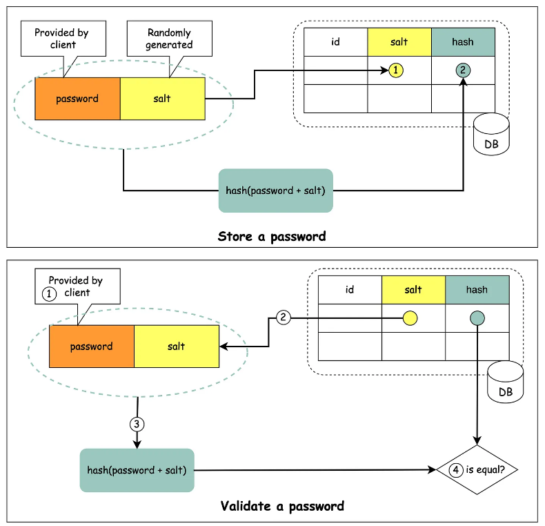
Things Not To Do
🔹 Storing passwords in plain text is not a good idea because anyone with internal access can see them.
🔹 Storing password hashes directly is not sufficient because it is prone to precomputation attacks, such as rainbow tables.
🔹 To mitigate precomputation attacks, we salt the passwords.